Gantt Chart Video
Gantt Chart Video
Imagine watching a video that breaks down the complexities of Gantt charts into bite-sized pieces. With a Gantt chart video, you can learn at your own pace and quickly grasp the key concepts behind this popular project management tool.
These videos often use animations, real-life examples, and step-by-step explanations to make learning about Gantt charts enjoyable and accessible to everyone. You’ll be able to see how tasks are scheduled, dependencies are managed, and progress is tracked in a visually engaging way.
Whether you’re a student, a project manager, or someone interested in learning more about project planning, watching a Gantt chart video can be a game-changer. It’s like having a personal tutor guiding you through the intricacies of Gantt charts, making the learning process both informative and entertaining.
So, next time you’re looking to enhance your understanding of Gantt charts, consider watching a Gantt chart video. You’ll be amazed at how quickly you can grasp the concepts and apply them to your own projects. Happy learning!
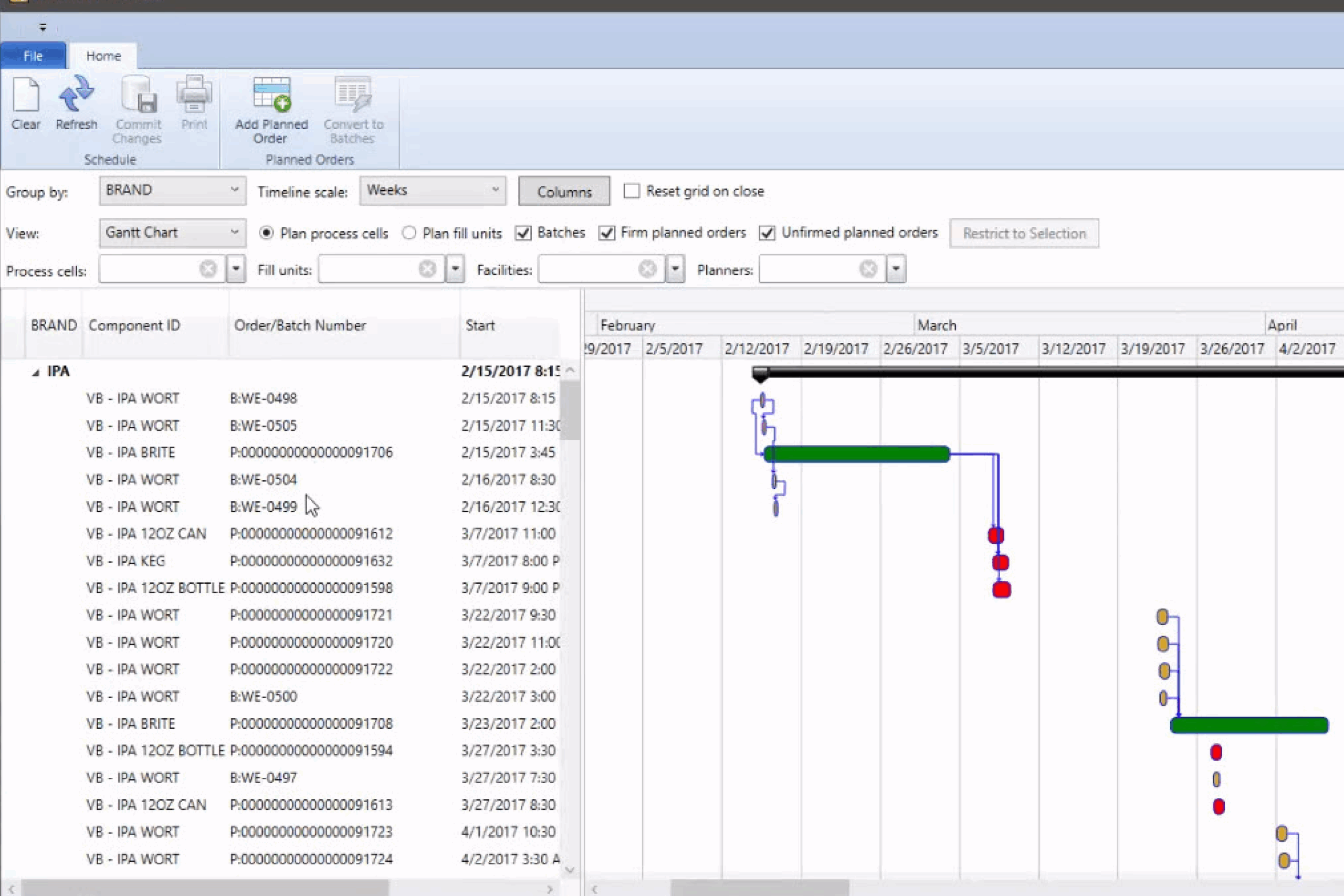
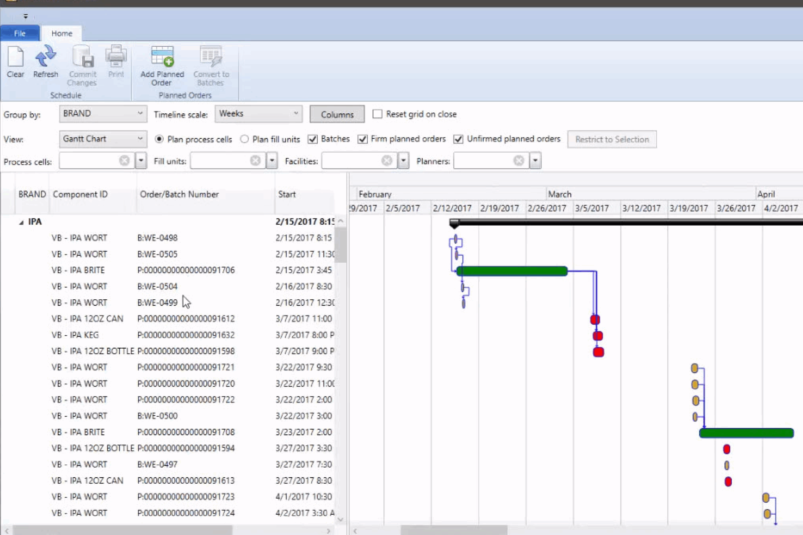
Gantt Chart Scheduling Vicinity Software
GANTT Chart With YEARS Using BARS In Excel


