Are you looking to better manage your projects and timelines? One tool that can help you visualize and track tasks is the Gantt Chart. This handy tool displays project tasks, timelines, and dependencies in a visually appealing way.
With a Gantt Chart, you can easily see the relationships between tasks, identify critical paths, and monitor progress. This can help you stay on track, meet deadlines, and allocate resources effectively. It’s a great way to keep everyone on the same page and ensure project success.
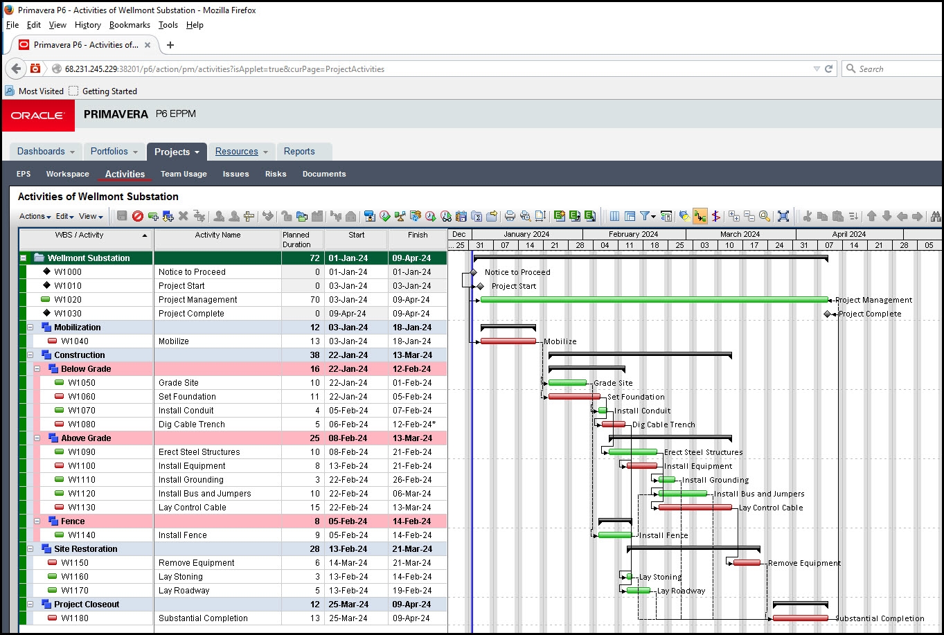
Gantt Chart Relationships
Gantt Chart Relationships
One of the key features of a Gantt Chart is its ability to show relationships between tasks. By linking tasks together, you can see how they are dependent on each other and how changes to one task can impact others. This helps you avoid bottlenecks and delays in your project.
For example, if Task A must be completed before Task B can start, you can easily visualize this relationship in a Gantt Chart. This allows you to plan accordingly and make adjustments as needed to keep your project on schedule.
By utilizing a Gantt Chart to map out task relationships, you can streamline your project management process, improve communication among team members, and ensure that everyone is working towards the same goal. It’s a powerful tool that can help you achieve project success.
In conclusion, Gantt Chart relationships are essential for effective project management. By visualizing task dependencies and timelines, you can better plan, track, and execute your projects. So why not give a Gantt Chart a try and see how it can benefit your next project?

