Are you looking to export your Gantt chart to Word for easy sharing and collaboration? Look no further! With just a few simple steps, you can quickly transfer your project timeline into a Word document.
Creating Gantt charts in project management tools is a breeze, but sometimes you need to share them with stakeholders who prefer Word documents. By exporting your Gantt chart to Word, you can ensure that everyone is on the same page.
Export Gantt Chart To Word
Export Gantt Chart To Word
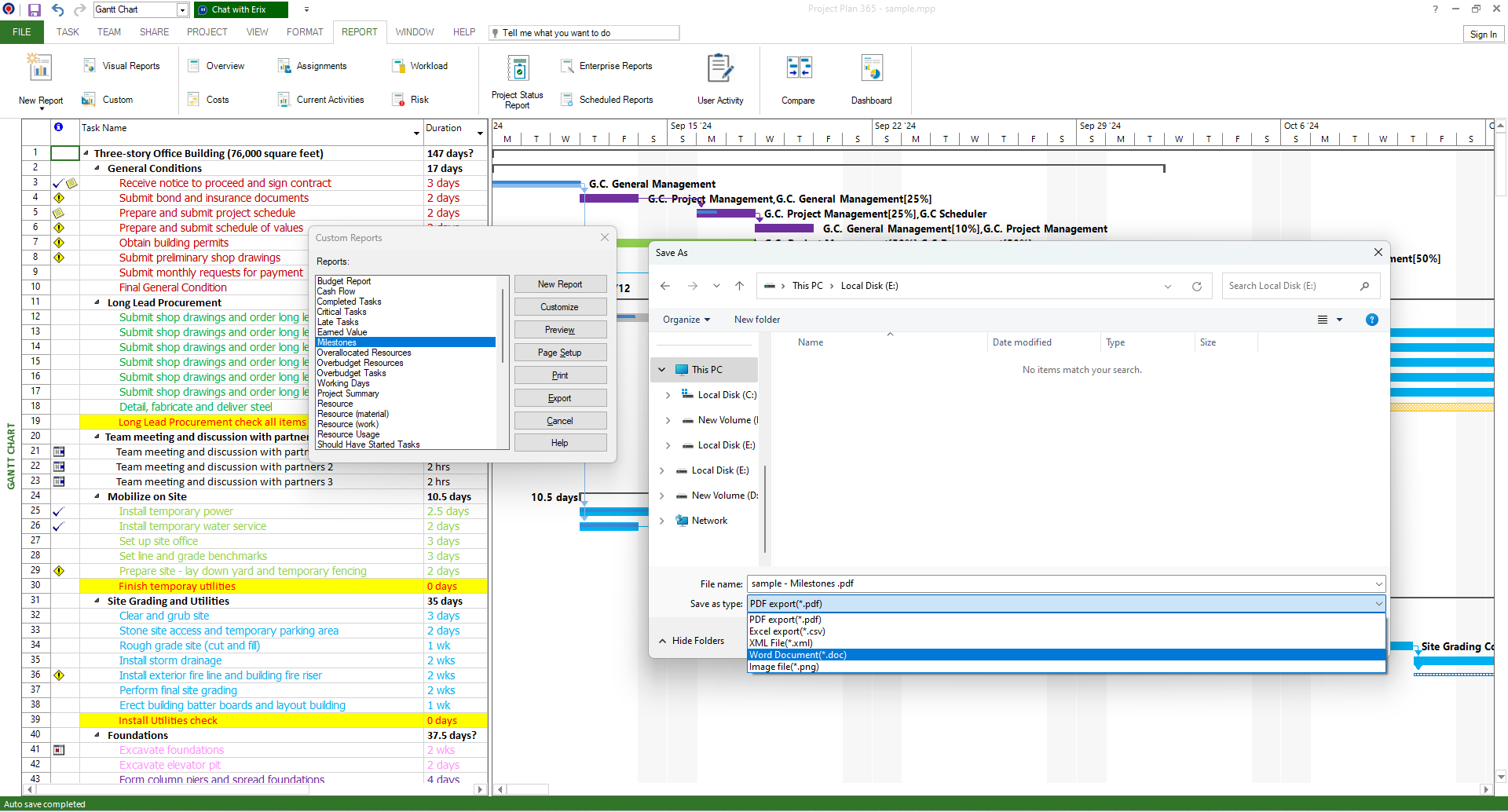
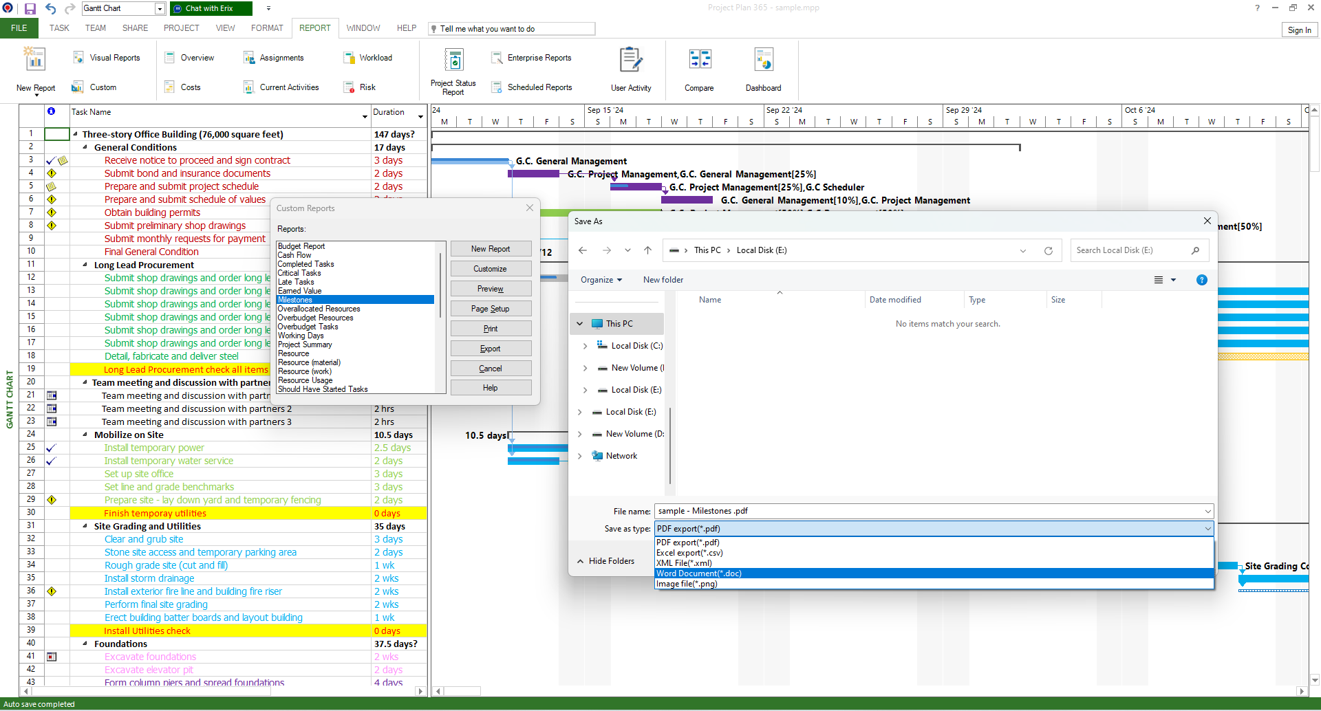
To export your Gantt chart to Word, first, open your project management tool and locate the Gantt chart you want to transfer. Next, look for the export option, typically found in the File menu. Click on export and choose Word as the file format.
Once you’ve selected Word as the export format, customize any settings or formatting options to meet your needs. You can adjust the layout, color scheme, and font style to ensure that your Gantt chart looks professional and easy to read in the Word document.
After customizing the settings, click on the export button, and your Gantt chart will be saved as a Word document on your device. You can now easily share the file with colleagues, clients, or team members who prefer to view project timelines in Word format.
Exporting your Gantt chart to Word is a simple yet effective way to communicate project timelines with others. By following these easy steps, you can ensure that everyone is informed and aligned on project progress and deadlines. Give it a try today!
Export To Word Project Plan 365
Free Gantt Chart Templates For Word PowerPoint PDF
How To Make A Gantt Chart In Word



