Are you looking for a user-friendly solution to visualize your projects and tasks in Jira? Look no further than BigGantt Gantt Chart for Jira! This powerful tool seamlessly integrates with Jira to help you plan, track, and manage your projects with ease.
With BigGantt Gantt Chart for Jira, you can easily create and customize Gantt charts to get a clear overview of your project timelines, dependencies, and progress. Say goodbye to manual planning and tracking – BigGantt does all the heavy lifting for you!
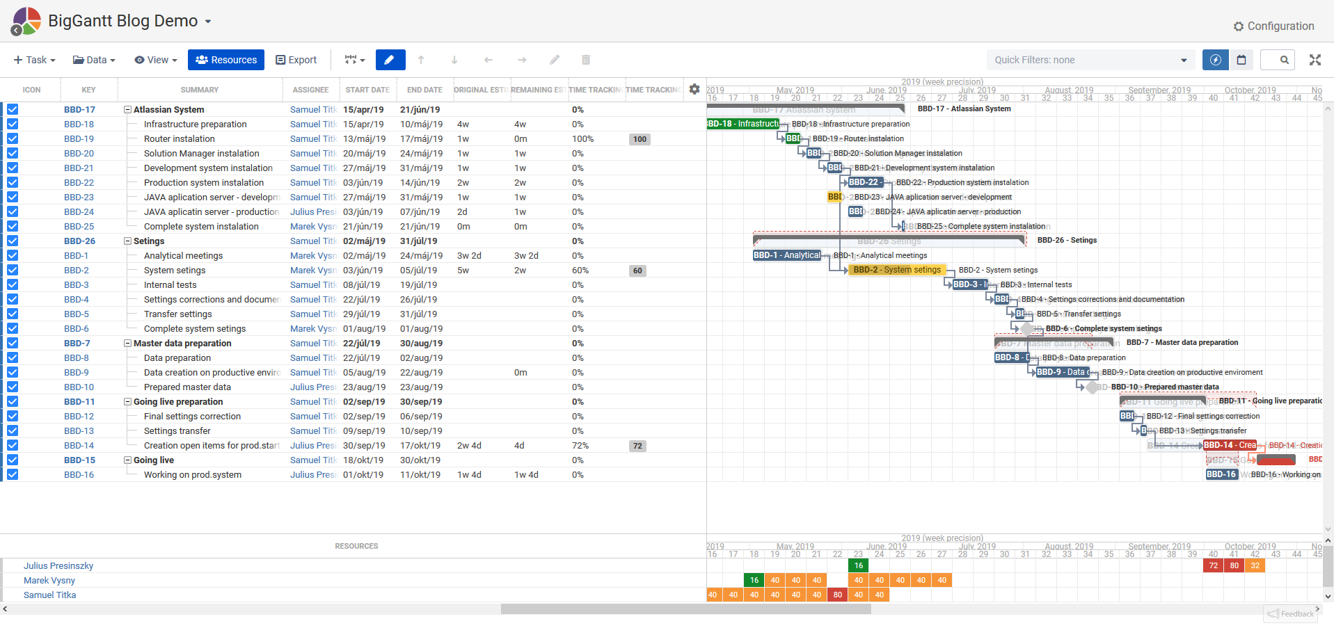
Biggantt Gantt Chart For Jira
BigGantt Gantt Chart For Jira
Whether you are a project manager, team leader, or team member, BigGantt Gantt Chart for Jira is designed to streamline your project management processes. Easily drag and drop tasks, set deadlines, and adjust timelines to keep your projects on track.
Collaboration is key in project management, and BigGantt Gantt Chart for Jira makes it easy for teams to work together seamlessly. Share project timelines, assign tasks to team members, and track progress in real-time to ensure everyone is on the same page.
Say goodbye to project management headaches and hello to efficient, visual project planning with BigGantt Gantt Chart for Jira. Start maximizing your productivity and achieving your project goals with this user-friendly tool today!
Ready to take your project management to the next level? Try BigGantt Gantt Chart for Jira today and experience the difference it can make in your project planning and tracking processes. Say hello to better project management with BigGantt Gantt Chart for Jira!
Gantt Charts In Jira Scaler Topics
Jira Gantt Chart For Project Management
How To Easily Create Sprints On A Gantt Chart BigPicture
Jira Gantt Chart For Project Management
Jira Gantt Chart For Project Management





